FACILITATION / WEB DESIGN

Holistic Experience of
Sonic Branding
Starting from scratch to build a website tailored to the needs of hotel clients, labels, and WHR admin.

ROLE
UX/UI Designer
Visual design,
Prototyping
Hazel Tong
Joyce Lin
Ann Hui
2.5 Weeks
(May 2021)
TEAM
DURATION
The Challenge
Our client has started a new business model of providing music styling services to hotel clients. They need to build a website which enables hotel clients/content creators/back-end admin to login and perform necessary tasks.
Project
Background
Client
Sector
Wind Horse Records
Music Services
MY ROLE
-
Structuring Interview Questions
-
Wire-framing and Interface Design
-
Landing Page & Trial Playlist
-
Development of admin dashboard
Overview


Wind Horse Records is a house music label from India that they started the business of providing music styling services to hotels and elevating the brand’s environment.
Research and Problem Statement
Due to the constraint of lockdown situation in India, we were unable to reach their existing hotel contact persons for interviews. We conducted 3 user interviews with referees from client to understand their expectation of the music styling services.
Persona
Based on the user research we set up two personas: hotel manager and label director.


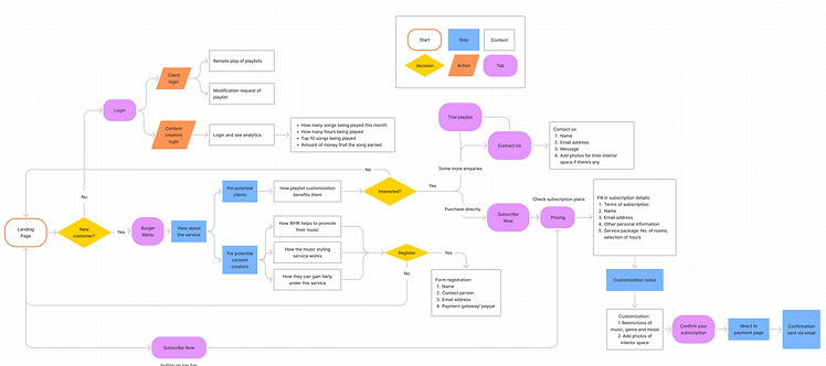
Ideation
Design
Goals
The website design should include ways
for hotel CLIENTS to:
-
Learn about the music styling services of WHR and contact them for business
-
Log in & play the curated playlist easily
-
Log in & send request when they wish to delete unwanted tracks
and for LABELS to:
-
Understand how they are paid fairly under WHR’s fair trade system
-
Register to become a content provider
-
Log in to provide tracks
-
Log in to check the earning performance of tracks
Process
Within the time constraints, we had several meetings with the client and conducted some user interviews in the first week, and then iterated the wireframes hence the prototype in the second week.

Visual Design
Wireframing

Branding
Vintage tone of colour palettes are suggested to client for their selection. They chose one of the scheme and then we went ahead to complete the UI prototype of the website.


Solution
After knowing the current practices of WHR, we tried to suggest some features on the website in order to optimize the on-boarding procedure and add the "flag" feature on the playlist for WHR's easier management of the playlist.

Value-added

As suggested by our team, there is a simple survey for customers to fill in which allows WHR quickly understand their preference and needs.

The subscription and payment process is also enhanced and improved.
Interface


As mentioned above, the website now enables clients to login and play the curated playlist easily. On the other hand, WHR can also login to review the CRM system and handle daily tasks.

The Product
Conclusion
Reflection
Clients are satisfied that we are able to think out of the box and suggest some add-on features being helpful to their hotel clients and label login. They also felt surprised because we can conduct user interviews, work on IA and wireframes as well as completing the prototype within 2 weeks.
I am thankful as clients were supportive and able to closely communicate with us to provide feedback and approval so that we can deliver work that align with their expectations.


